| Subject |
Re: Change Navigator columns width |
| From |
Mervyn Bick <invalid@invalid.invalid> |
| Date |
Mon, 10 May 2021 09:15:45 +0200 |
| Newsgroups |
dbase.getting-started |
| Attachment(s) |
icon0.png, icon1.png, icon2.png, icon3.png, icon4.png |
On 2021/05/10 05:59, Ken Mayer wrote:
> I don't know of any specific properties you can change to deal with
> this. I just took a look at the various dialogs, and there are no
> settings. If you look at PLUS.INI (the name of the .ini file used by
> dBASE), these are the only settings for the navigator:
>
> [Navigator]
> IconType=0
> Minimized=0
> Maximized=0
> Position=15 1 1283 320
> CurrentTab=10
> Open=1
>
>
> I don't see anything that deals with filename lengths, column widths, etc.
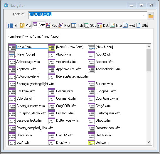
Changing the IconType changes the way the filenames are displayed.
This is one of the few changes that "stick" if done from the Command
Panel while dBASE is open.
a = _app.inifile
modi comm &a
Change the IconType value, save the the inifile, close and reopen dBASE.
The default in my inifile is IconType=0.
Five screenshots showing the various settings for IconType are attached.
Mervyn.
|
|