| Subject |
Re: versatility of the Inspector |
| From |
Lee Grant <camilee@nospam.comcast.net> |
| Date |
Sun, 25 Oct 2020 18:05:23 -0400 |
| Newsgroups |
dbase.getting-started |
| Attachment(s) |
InspectorLive.PNG |
Gaetano,
I don't know about, "even during program execution", as I haven't been
able to accomplish that, though I've tried, but if you create an object
in the commandline, you can indeed see properties of it by then calling
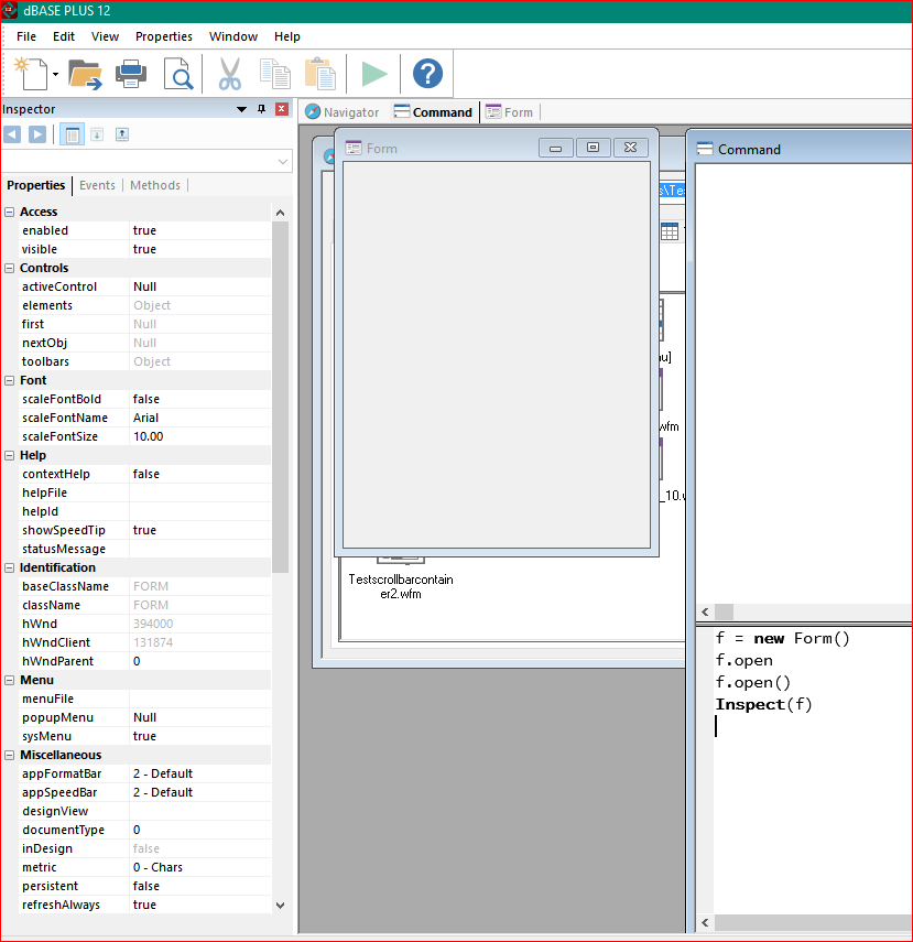
the Inspector(<your object>) on it. IE:
f = new Form()
f.open()
Inspect(f)
as the screenshot shows.
Then, that's always been available, though I admit, most people only use
in the IDE, as I haven't been able to call it up during an execution of
a form, it keeps giving me an error, so in that case you, you use debug
to check variables and such while the program is running.
I think it's not talked about mostly because most people don't prototype
their object via the commandline, though some do, and as you've found
out. They tend to check out their object creations via the
IDE/Designers. I could be wrong, and if I am and you can tell me how to
do it during runtime, I'd appreciate it. :)
Lee
On 10/25/2020 5:38 PM, Gaetano wrote:
>
> Hi All,
>
> While looking at a Help entry recently I realized that the Inspector is
> not only available in the designers but also as a standalone command -
> inspect(<object>) - that can be used with any object even during program
> execution apparently.
>
> I had never heard anyone suggest to use Inspect(), it may be that
> everyone knows this and uses it or that it is one of the little known
> features of dBase.
>
> I have many time thought about how to get to know all the available
> properties or events of an object, especially after someone on the NG's
> told me about a property I had no idea existed, and this seems to be the
> answer to it.
>
> I tried it on the command line on the _app object and it returned an
> inspection window with a variety of info like the character set, iniFile
> location, currentUserPath...etc., including a custom property that I had
> just created to check if it would be listed.
>
> So is anyone using this regularly? and if so, in what context do you
> find it useful?
>
> Cheers,
> Gaetano.
>
>
>
|
|